Django didactique - Section 9 : Travailler avec des formulaires
Dans cette formation, nous allons vous montrer comment travailler avec les formulaires HTML sous Django afin de créer, modifier et supprimer des instances de modèle. Pour illustrer le raisonnement, nous allons étendre le site web LocalLibrary pour permettre aux bibliothécaires d'utiliser nos formulaires (plutôt que l'application d'administration par défaut) pour prolonger la durée de prêt des livres, et également pour ajouter, mettre à jour et supprimer des auteurs.
| Prérequis : | Avoir terminé les formations précédentes, y compris Django didactique - section 8 : Authentification de l'utilisateur et permissions. |
|---|---|
| Objectifs : | Comprendre comment écrire des formulaires pour récupérer des informations de la part des utilisateurs et mettre à jour la base de données. Comprendre comment il est possible de simplifier grandement la création de formulaires si l'on travaille avec un seul modèle en utilisant les vues génériques de formulaires d'éditions s'appuyant sur des classes. |
Vue d'ensemble
Un formulaire HTML regroupe au moins un champ remplissable et des composants élémentaires d'interface web. Il peut être utilisé pour réunir des saisies de la part des utilisateurs avant envoi vers un serveur. Les formulaires sont souples : ils s'adaptent à plusieurs modes de saisie. En effet, il existe des composants élémentaires d'interface graphique pour des modes de saisie non contrainte avec une zone de saisie de texte, ou restreinte au type date avec un sélecteur de date (date picker), la saisie d'un variable optionnelle via une boîte à cocher, d'un choix à faire parmi plusieurs valeurs possibles avec les boutons radio, etc. Les formulaires permettent de partager des informations avec le serveur de manière relativement sécurisée, car ils permettent d'envoyer des requêtes de type POST avec une protection contre la falsification des requêtes inter-site.
Bien que nous n'ayons pas encore créé de formulaire au cours de cette formation, nous en avons déjà rencontré sur l'interface d'administration Django Admin — par exemple, la capture d'écran ci-dessous montre un formulaire d'édition de l'un de nos modèles de Book (livre), comprenant des composants élémentaires d'interface graphique de choix de valeur parmi une liste proposée, et des zones de saisie de texte.

Travailler avec des formulaires peut s'avérer compliqué ! Les développeuses et développeurs doivent non seulement écrire le code HTML pour le formulaire, mais aussi vérifier et corriger sur le serveur les données saisies (et éventuellement aussi dans le navigateur), renvoyer le formulaire avec des messages d'erreur pour informer les usagers de tout champ invalide, prendre en charge les données quand elles passent l'étape de vérification, et finalement renvoyer une information à l'utilisateur d'une manière ou d'une autre pour indiquer ce succès. Les formulaires sous Django enlèvent beaucoup de travail à chacune de ces étapes, grâce à un cadriciel qui permet de déclarer des formulaires et leurs champs à travers un langage de programmation, puis d'utiliser ces objets non seulement pour générer le code HTML, mais aussi une grosse partie de la vérification des données et du retour d'information à l'utilisateur.
Dans cette formation, nous allons vous montrer quelques-unes des manières de créer et de travailler avec les formulaires, et en particulier, comment les vues sur les formulaires génériques d'édition peuvent réduire significativement la quantité de travail à fournir pour créer les formulaires de manipulation de vos modèles. En chemin, nous allons étendre notre application LocalLibrary en ajoutant un formulaire permettant aux bibliothécaires de prolonger le prêt de livres, et nous allons créer des pages pour créer, modifier et supprimer des livres et des auteurs (reproduisant une version basique du formulaire ci-dessus pour éditer des livres).
Formulaires HTML
D'abord, un premier aperçu des formulaires HTML. Soit un formulaire HTML simple, composé d'un unique champ de saisie texte, présent pour y entrer le nom d'une « équipe » quelconque et sa description dans l'étiquette associée :
![]()
Le formulaire est défini en HTML comme une collection d'éléments enfermés entre deux balises <form>...</form> contenant au moins une balise <input> dont la valeur d'attribut type doit valoir submit :
<form action="/team_name_url/" method="post">
<label for="team_name">Enter name: </label>
<input
id="team_name"
type="text"
name="name_field"
value="Default name for team." />
<input type="submit" value="OK" />
</form>
Bien qu'ici nous n'ayons qu'un champ de saisie de texte destiné à recevoir le nom d'équipe, un formulaire pourrait avoir un nombre quelconque d'autres champs de saisie et leurs étiquettes de description associées. La valeur de l'attribut type définit la sorte de composant élémentaire d'interface graphique affichée. Les attributs id et name permettent d'identifier le champ en JavaScript/CSS/HTML alors que l'attribut value définit la valeur initiale du champ lorsqu'il est affiché pour la première fois. La description associée est déclarée par la balise <label> (voir « Enter Name » au-dessus), avec un attribut for devant contenir la valeur de l'attribut id du champ input auquel on souhaite l'associer.
La balise <input> dont l'attribut type vaut submit sera affichée (par défaut) comme un bouton qui peut être cliqué par l'utilisatrice ou l'utilisateur pour envoyer vers le serveur les données figurant dans tous les autres éléments de formulaire <input> (dans le cas présent, la valeur actuelle de team_name). Les attributs de formulaire déterminent d'une part la méthode HTTP (attribut method) utilisée pour envoyer les données et d'autre part la destination des données sur le serveur (attribut action) :
action: Il s'agit de la destination (ressource ou URL) où sont envoyées les données lorsque le formulaire est soumis. Si la valeur de cet attribut n'est pas initialisée (ou la chaîne vide est affectée à cet attribut), alors le formulaire sera renvoyé à l'URL de la page courante.method: La méthode HTTP utilisée pour envoyer les données : post ou get.- La méthode
POSTdevrait toujours être utilisée si l'envoi de la donnée va provoquer un changement dans la base de données du serveur, car il peut être rendu plus résistant aux attaques par falsification de requête inter-site (CSRF). - La méthode
GETne devrait être utilisée que pour les formulaires ne changeant pas les données utilisateur (par exemple, un formulaire de recherche). Elle est recommandée lorsque vous souhaitez pouvoir partager l'URL ou la conserver dans vos favoris.
- La méthode
Le rôle du serveur est d'abord de fournir le formulaire sous sa forme initiale — c'est-à-dire une série de champs soit vides, soit préremplis avec des valeurs initiales. Après l'impulsion de l'utilisateur sur le bouton submit, le serveur va recevoir les données du formulaire avec les valeurs saisies dans le navigateur, et va devoir vérifier ces données. Si le formulaire contient des données invalides, le serveur devrait afficher le formulaire de nouveau, cette fois-ci avec les données utilisateur entrées dans les champs "valides" et des messages pour décrire le problème pour les champs invalides. Dès que le serveur reçoit une requête dont toutes les données du formulaire sont valides, il peut effectuer les actions appropriées (par exemple, sauver les données, renvoyer le résultat d'une recherche, téléverser un fichier, etc.) et ensuite notifier l'utilisateur.
Comme vous pouvez l'imaginer, créer le code HTML, vérifier les données envoyées, réafficher les données entrées avec l'adjonction de rapports sur les erreurs, effectuer les opérations désirées sur les données valides peut représenter pas mal d'efforts de réflexion et d'essais-erreurs. Django rend cela bien plus facile, en enlevant la nécessité de concevoir une partie de ce code pénible et répétitif !
Les étapes de gestion d'un formulaire avec Django
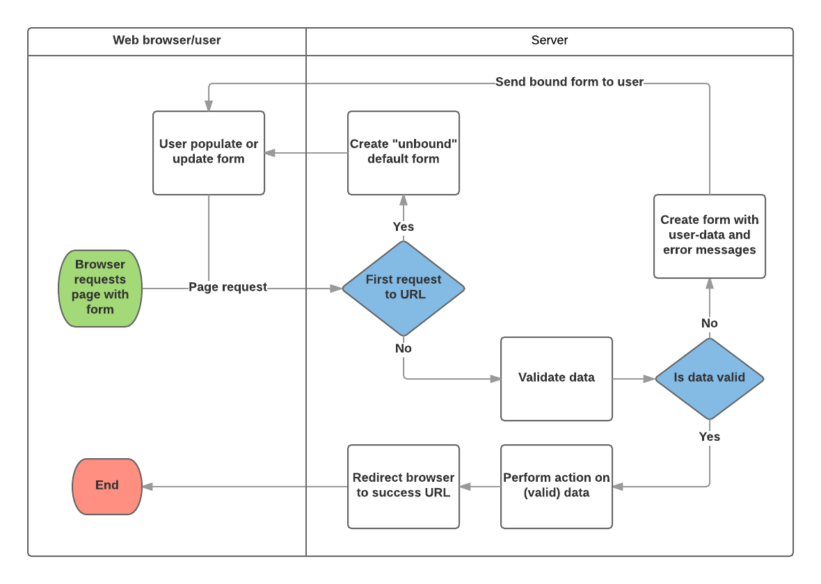
Django gère un formulaire en utilisant les mêmes techniques qu'évoquées lors des formations précédentes (pour afficher des informations à propos de nos modèles) : la vue reçoit une requête, exécute toute action nécessaire, incluant la lecture de données depuis les modèles, puis génère une page HTML (à partir d'un squelette auquel nous transmettons un contexte contenant les données à afficher). Ce qui rend les choses plus compliquées, c'est que le serveur a aussi besoin d'être capable de traiter les données fournies par l'utilisateur (pas seulement le contexte) et doit pouvoir réafficher les pages s'il y a une quelconque erreur.
Voici ci-dessous un diagramme représentant les étapes de gestion d'un formulaire de requêtes, commençant par la demande par le navigateur d'une page, dont le code HTML se trouve contenir un formulaire (en vert).

En se basant sur la lecture du diagramme ci-dessus, les tâches principales dont s'acquitte Django à l'occasion de la gestion d'un formulaire sont :
-
Afficher le formulaire sous sa forme par défaut la première fois où il est demandé par l'utilisateur.
- Le formulaire peut contenir des champs vides (par exemple, si vous créez un nouvel enregistrement), ou il peut être prérempli de valeurs initiales (par exemple, si vous modifiez les valeurs d'un enregistrement existant, ou que ces champs ont des valeurs initiales utiles).
- Le formulaire est qualifié à cette étape de formulaire libre, parce qu'il n'est associé à aucune donnée entrée par l'utilisateur (bien qu'il puisse avoir des valeurs initiales).
-
Recevoir des données d'une requête d'envoi de données et les lier au formulaire.
- Lier les données au formulaire signifie que les données entrées par l'utilisateur, ainsi que les erreurs éventuelles, sont accessibles lorsque nous avons besoin de réafficher le formulaire.
-
Nettoyer et valider les données.
- Le nettoyage de données consiste à désinfecter la saisie (par exemple, en supprimant les caractères non valides, et qui pourraient être utilisés pour envoyer du contenu malveillant au serveur) et à convertir ces données en types Python cohérents.
- La validation vérifie que les valeurs envoyées sont appropriées au champ (par exemple, dans le bon intervalle de dates, ni trop long ni trop court, etc.)
-
Si une donnée n'est pas valide, réafficher le formulaire, cette fois-ci avec les données déjà saisies par l'utilisateur et les messages d'erreur pour les champs en erreur.
-
Si toutes les données sont conformes, effectuer les actions demandées (par exemple, sauvegarder les données, envoyer un e-mail, renvoyer le résultat d'une recherche, télécharger un fichier, etc.)
-
Une fois toutes ces actions accomplies, rediriger l'utilisateur vers une autre page.
Django fournit une multitude d'outils et de méthodes pour vous assister dans les tâches mentionnées ci-dessus. Parmi eux, la plus importante est la classe Form, qui simplifie à la fois la production de formulaire HTML mais aussi la validation des données. Dans la section suivante, nous décrivons comment les formulaires fonctionnent en prenant l'exemple d'une page qui permet aux bibliothécaires de renouveler des livres.
Note :
Comprendre l'utilisation de Form vous aidera quand nous parlerons des classes de formulaires de Django plus complexes.
Formulaire de renouvellement de livre par l'utilisation de Form et d'une vue fonctionnelle
Nous allons maintenant créer une page qui permettra aux bibliothécaires de renouveler les livres empruntés. Pour cela nous allons créer un formulaire qui permet aux utilisateurs de saisir une valeur de type date. Considérons le champ avec une valeur initiale égale à la date du jour plus 3 semaines (la période normale d'emprunt d'un livre), et ajoutons une validation pour s'assurer que le bibliothécaire ne peut pas saisir une date dans le passé ou une date trop éloignée dans le futur. Quand une date valide a été entrée, nous l'enregistrons dans le champ BookInstance.due_back de l'enregistrement courant.
L'exemple va utiliser une vue basée sur une fonction et une classe Form. Les sections suivantes expliquent comment les formulaires fonctionnent, et les changements que vous devez faire à notre projet en cours LocalLibrary.
Formulaire
La classe Form est le cœur du système de gestion des formulaires de Django. Elle spécifie les champs présents dans le formulaire, affiche les widgets, les labels, les valeurs initiales, les valeurs valides et (après validation) les messages d'erreur associés aux champs invalides. Cette classe fournit également des méthodes pour se restituer elle-même dans les templates en utilisant des formats prédéfinis (tableaux, listes, etc.) ou pour obtenir la valeur de chaque élément de formulaire (permettant un rendu manuel fin).
Déclarer un formulaire
La syntaxe de déclaration pour un Form est très semblable à celle utilisée pour déclarer un Model — elles partagent les mêmes types de champs (et des paramètres similaires). Cela est logique, puisque dans les deux cas nous avons besoin de nous assurer que chaque champ gère le bon type de données, se limite aux données valides, et a une description pour l'affichage/la documentation.
Les données de formulaire sont stockées dans un fichier application forms.py, à l'intérieur du répertoire de l'application. Créez et ouvrez le fichier locallibrary/catalog/forms.py. Pour créer un Form, nous importons la bibliothèque forms, dérivons une classe de la classe Form, et déclarons les champs du formulaire. Une classe très basique de formulaire pour notre formulaire de renouvellement de livre dans notre bibliothèque est montrée ci-dessous (ajoutez ceci à votre nouveau fichier) :
from django import forms
class RenewBookForm(forms.Form):
renewal_date = forms.DateField(help_text="Enter a date between now and 4 weeks (default 3).")
Champs de formulaire
Dans ce cas, nous avons un unique champ DateField pour entrer la date du renouvellement, qui sera rendue en HTML avec une valeur vide, le label par défaut "Renewal date:", et un texte utilitaire indiquant comment s'en servir : "Enter a date between now and 4 weeks (default 3 weeks)." Comme aucun des autres arguments optionnels ne sont spécifiés, le champ acceptera des dates en utilisant les input_formats suivants : YYYY-MM-DD (2016-11-06), MM/DD/YYYY (02/26/2016), MM/DD/YY (10/25/16), et sera rendu en utilisant le widget par défaut : DateInput.
Il y a beaucoup d'autres types de champs, que vous reconnaîtrez sans peine en raison de leur ressemblance avec les classes de champs équivalentes pour les modèles : BooleanField, CharField, ChoiceField, TypedChoiceField, DateField, DateTimeField, DecimalField, DurationField, EmailField, FileField, FilePathField, FloatField, ImageField, IntegerField, GenericIPAddressField, MultipleChoiceField, TypedMultipleChoiceField, NullBooleanField, RegexField, SlugField, TimeField, URLField, UUIDField, ComboField, MultiValueField, SplitDateTimeField, ModelMultipleChoiceField, ModelChoiceField.
Les arguments communs à la plupart des champs sont listés ci-dessous (ils ont des valeurs sensibles par défaut) :
required: SiTrue, le champ ne peut être laissé vide ou recevoir une valeurNone. Les champs sont requis par défaut, aussi devez-vous préciserrequired=Falsepour autoriser des valeurs vides dans le formulaire.label: Le label à utiliser au moment de rendre le champ en HTML. Si label n'est pas précisé, alors Django en créera un à partir du nom du champ concerné, en mettant en majuscule la première lettre et en remplaçant les tirets bas par des espaces (par exemple, Renewal date).label_suffix: Par défaut, un double point est affiché après le label (par exemple, Renewal date:). Cet argument vous permet de préciser un suffixe différent contenant un ou plusieurs autres caractère(s).initial: La valeur intiale pour le champ lorsque le formulaire est affiché.widget: Le widget d'affichage à utiliser.help_text(comme dans l'exemple ci-dessus) : Un texte supplémentaire qui peut être affiché dans les formulaires pour expliquer comment utiliser le champ.error_messages: Une liste des messages d'erreur pour le champ. Vous pouvez remplacer les messages par défaut par vos propres messages si besoin.validators: Une liste de fonctions qui seront appelées quand le champ sera validé.localize: Autorise la forme locale des données de formulaire (voir le lien pour plus d'informations).disabled: SiTrue, le champ est affiché, mais sa valeur ne peut être modifiée.Falsepar défaut.
Validation
Django fournit un grand nombre d'endroits pour valider vos données. La façon la plus simple de valider un champ unique est de remplacer la méthode clean_<fieldname>() pour le champ à vérifier. Ainsi, par exemple, nous pouvons vérifier que les valeurs entrées pour le champ renewal_date sont entre maintenant et dans 4 semaines, en implémentant la méthode clean_renewal_date() comme montré ci-après.
Mettez à jour votre fichier forms.py, de telle sorte qu'il ressemble à cela :
import datetime
from django import forms
from django.core.exceptions import ValidationError
from django.utils.translation import ugettext_lazy as _
class RenewBookForm(forms.Form):
renewal_date = forms.DateField(help_text="Enter a date between now and 4 weeks (default 3).")
def clean_renewal_date(self):
data = self.cleaned_data['renewal_date']
# Vérifier que la date ne se situe pas dans le passé.
if data < datetime.date.today():
raise ValidationError(_('Invalid date - renewal in past'))
# Vérifier que la date tombe dans le bon intervalle (entre maintenant et dans 4 semaines).
if data > datetime.date.today() + datetime.timedelta(weeks=4):
raise ValidationError(_('Invalid date - renewal more than 4 weeks ahead'))
# N'oubliez pas de toujours renvoyer les données nettoyées.
return data
Il y a deux choses importantes à noter. La première est que nous accédons à nos données en utilisant self.cleaned_data['renewal_date'] et que nous retournons ces données, que nous les ayons changées ou non, à la fin de la fonction. Cette étape nous donne des données "nettoyées", purgées de valeurs potentiellement dangereuses en utilisant les validateurs par défaut, et converties en type standard correct pour les données considérées (dans ce cas un objet Python datetime.datetime).
Le deuxième point est que, si une valeur tombe en dehors de l'intervalle que nous avons autorisé, nous levons une ValidationError, en spécifiant le texte d'erreur que nous voulons afficher dans la zone du formulaire prévue pour le cas où l'utilisateur entre une valeur non valide. L'exemple ci-dessus enveloppe aussi ce texte dans ugettext_lazy() (importée comme _()), une des fonctions de traduction Django, ce qui est une bonne pratique si vous voulez traduire votre site plus tard.
Note :
Il y a un grand nombre d'autres méthodes et exemples au sujet de la validation des formulaires dans La validation de formulaires et de champs (Documentation de Django). Par exemple, au cas où vous avez plusieurs champs dépendants les uns des autres, vous pouvez réécrire la fonction Form.clean(), et lever de nouveau une ValidationError.
C'est tout ce dont nous avons besoin pour notre formulaire dans cet exemple.
Configuration d'URL
Avant de créer notre vue, ajoutons une configuration d'URL pour la page renew-books. Copiez la configuration suivante à la fin de locallibrary/catalog/urls.py :
urlpatterns += [
path('book/<uuid:pk>/renew/', views.renew_book_librarian, name='renew-book-librarian'),
]
La configuration d'URL va rediriger les URLs ayant le format /catalog/book/<bookinstance_id>/renew/ vers la fonction appelée renew_book_librarian() dans views.py, et envoyer l'id de BookInstance comme paramètre sous le nom pk. Le motif ne fonctionnera que si pk est un uuid correctement formaté.
Note :
Nous pouvons appeler comme bon nous semble la donnée d'URL "pk" que nous avons capturée, car nous contrôlons complètement la fonction de notre vue (nous n'utilisons pas une vue générique "détail", laquelle attendrait des paramètres avec un certain nom). Cependant, le raccourci pk, pour "primary key", est une convention qu'il est raisonnable d'utiliser !
Vue
Comme nous l'avons expliqué ci-dessus dans Les étapes de gestion d'un formulaire avec Django, la vue doit retourner le formulaire par défaut s'il est appelé pour la première fois, et ensuite soit le retourner à nouveau avec les messages d'erreur si les données sont invalides, soit gérer les données et rediriger vers une nouvelle page si elles sont valides. Pour effectuer ces différentes actions, la vue doit être en mesure de savoir si elle est appelée pour la première fois (et retourner le formulaire par défaut) ou pour la deuxième fois ou plus (et valider les données).
Pour les formulaires qui utilisent une requête POST pour envoyer une information au serveur, la manière la plus commune de procéder pour la vue est de tester le type de requête POST (if request.method == 'POST':) pour repérer des requêtes de type validation de formulaire, et GET (en utilisant une condition else) pour identifier une requête initiale de création de formulaire. Si vous voulez utiliser une requête GET pour envoyer vos données, alors une approche classique pour savoir si la vue est invoquée pour la première fois ou non est de lire les données du formulaire (par exemple, lire une valeur cachée dans le formulaire).
Le processus de renouvellement de livre va écrire dans notre base de données, aussi, par convention, nous utiliserons le type de requête POST. Le bout de code ci-dessous montre le procédé (très classique) pour cette sorte de vue basée sur des fonctions.
import datetime
from django.shortcuts import render, get_object_or_404
from django.http import HttpResponseRedirect
from django.urls import reverse
from catalog.forms import RenewBookForm
def renew_book_librarian(request, pk):
book_instance = get_object_or_404(BookInstance, pk=pk)
# S'il s'agit d'une requête POST, traiter les données du formulaire.
if request.method == 'POST':
# Créer une instance de formulaire et la peupler avec des données récupérées dans la requête (liaison) :
form = RenewBookForm(request.POST)
# Vérifier que le formulaire est valide :
if form.is_valid():
# Traiter les données dans form.cleaned_data tel que requis (ici on les écrit dans le champ de modèle due_back) :
book_instance.due_back = form.cleaned_data['renewal_date']
book_instance.save()
# Rediriger vers une nouvelle URL :
return HttpResponseRedirect(reverse('all-borrowed'))
# S'il s'agit d'une requête GET (ou toute autre méthode), créer le formulaire par défaut.
else:
proposed_renewal_date = datetime.date.today() + datetime.timedelta(weeks=3)
form = RenewBookForm(initial={'renewal_date': proposed_renewal_date})
context = {
'form': form,
'book_instance': book_instance,
}
return render(request, 'catalog/book_renew_librarian.html', context)
Nous importons tout d'abord notre formulaire (RenewBookForm) et un certain nombre d'autres objets/méthodes utiles, dont nous nous servons dans le corps de la fonction de notre vue :
get_object_or_404(): Retourne un certain objet depuis un modèle, en se basant sur sa valeur "primary key", et lève une exceptionHttp404(not found) si l'enregistrement n'existe pas.HttpResponseRedirect: Cette méthode crée une redirection vers une certaine URL (code de statut HTTP 302).reverse(): Cette méthode génère une URL à partir d'un nom trouvé dans la configuration d'URL et un ensemble d'arguments. C'est l'équivalent Python du tagurlque nous avons utilisé dans nos templates.datetime: Une bibliothèque Python pour manipuler des dates et des heures.
Dans la vue, nous utilisons d'abord l'argument pk dans la fonction get_object_or_404() afin d'obtenir la BookInstance courante (si cette instance n'existe pas, la vue se termine immédiatement et la page va afficher une erreur). Si ce n'est pas une requête POST (cas géré par la clause else), alors nous créons le formulaire par défaut en lui passant une valeur initial pour le champ renewal_date (comme montré ci-dessous, c'est la date actuelle plus 3 semaines).
book_instance = get_object_or_404(BookInstance, pk=pk)
# S'il s'agit d'une requête GET (ou toute autre méthode), créer le formulaire par défaut.
else:
proposed_renewal_date = datetime.date.today() + datetime.timedelta(weeks=3)
form = RenewBookForm(initial={'renewal_date': proposed_renewal_date})
context = {
'form': form,
'book_instance': book_instance,
}
return render(request, 'catalog/book_renew_librarian.html', context)
Après la création du formulaire, nous appelons la fonction render() pour créer la page HTML, en précisant le template et un contexte qui contient notre formulaire. Dans ce cas, le contexte contient aussi notre BookInstance, que nous allons utiliser dans le template pour fournir des informations à propos du livre que nous sommes en train de renouveler.
En revanche, s'il s'agit d'une requête POST, alors nous créons notre objet form et le peuplons avec des données récupérées dans la requête. Ce processus est appelé "binding" (liaison) et nous permet de valider le formulaire.
Ensuite nous vérifions que le formulaire est valide, ce qui déclenche tout le code de validation sur tous les champs — ce qui inclut à la fois le code générique vérifiant que notre champ de date est effectivement une date valide, et notre fonction clean_renewal_date(), spécifique à notre formulaire, pour vérifier que la date est dans le bon intervalle.
book_instance = get_object_or_404(BookInstance, pk=pk)
# S'il s'agit d'une requête POST, traiter les données du formulaire.
if request.method == 'POST':
# Créer une instance de formulaire et la peupler avec des données récupérées dans la requête (liaison) :
form = RenewBookForm(request.POST)
# Vérifier que le formulaire est valide :
if form.is_valid():
# Traiter les données dans form.cleaned_data tel que requis (ici on les écrit dans le champ de modèle due_back) :
book_instance.due_back = form.cleaned_data['renewal_date']
book_instance.save()
# Rediriger vers une nouvelle URL :
return HttpResponseRedirect(reverse('all-borrowed') )
context = {
'form': form,
'book_instance': book_instance,
}
return render(request, 'catalog/book_renew_librarian.html', context)
Si le formulaire n'est pas valide, nous appelons à nouveau la fonction render(), mais cette fois les valeurs passées dans le contexte vont inclure les messages d'erreur.
Si le formulaire est valide, alors nous pouvons commencer à utiliser les données, en y accédant à travers l'attribut form.cleaned_data (par exemple, data = form.cleaned_data['renewal_date']). Ici, nous ne faisons que sauvegarder les données reçues dans la valeur due_back de l'objet BookInstance associé.
Attention :
Alors que vous pouvez accéder aussi aux données de formulaire directement à travers la requête (par exemple, request.POST['renewal_date'], ou request.GET['renewal_date'] si vous utilisez une requête GET), ce n'est PAS recommandé. Les données nettoyées sont assainies, validées et converties en types standard Python.
L'étape finale dans la partie "gestion de formulaire" de la vue est de rediriger vers une autre page, habituellement une page "success". Dans ce cas, nous utilisons HttpResponseRedirect et reverse() pour rediriger vers la vue appelée 'all-borrowed' (qui a été créée dans la partie "challenge" de Django didactique section 8 : Authentification des utilisateurs et permissions. Si vous n'avez pas créé cette page, vous pouvez rediriger vers la page d'accueil à l'URL '/').
C'est tout ce qui est requis pour la gestion du formulaire lui-même, mais il nous faut encore restreindre l'accès à la vue aux seuls libraires connectés. Nous utilisons @login_required en exigeant que l'utilisateur se soit connecté, et le décorateur de fonction @permission_required avec notre permission existante can_mark_returned afin d'autoriser l'accès (les décorateurs sont traités en séquence). À noter que nous aurions dû créer un nouveau réglage de permission dans BookInstance ("can_renew"), mais nous réutilisons celui existant pour garder l'exemple plus simple.
Le résultat final de la vue est donc comme indiqué ci-dessous. Veuillez copier ceci en bas de locallibrary/catalog/views.py.
import datetime
from django.contrib.auth.decorators import login_required, permission_required
from django.shortcuts import get_object_or_404
from django.http import HttpResponseRedirect
from django.urls import reverse
from catalog.forms import RenewBookForm
@login_required
@permission_required('catalog.can_mark_returned', raise_exception=True)
def renew_book_librarian(request, pk):
"""View function for renewing a specific BookInstance by librarian."""
book_instance = get_object_or_404(BookInstance, pk=pk)
# S'il s'agit d'une requête POST, traiter les données du formulaire.
if request.method == 'POST':
# Créer une instance de formulaire et la peupler avec des données récupérées dans la requête (liaison) :
form = RenewBookForm(request.POST)
# Vérifier que le formulaire est valide :
if form.is_valid():
# Traiter les données dans form.cleaned_data tel que requis (ici on les écrit dans le champ de modèle due_back) :
book_instance.due_back = form.cleaned_data['renewal_date']
book_instance.save()
# Rediriger vers une nouvelle URL :
return HttpResponseRedirect(reverse('all-borrowed'))
# S'il s'agit d'une requête GET (ou toute autre méthode), créer le formulaire par défaut.
else:
proposed_renewal_date = datetime.date.today() + datetime.timedelta(weeks=3)
form = RenewBookForm(initial={'renewal_date': proposed_renewal_date})
context = {
'form': form,
'book_instance': book_instance,
}
return render(request, 'catalog/book_renew_librarian.html', context)
Le template
Créez le template référencé dans la vue (/catalog/templates/catalog/book_renew_librarian.html) et copiez-y le code suivant :
{% extends "base_generic.html" %}
{% block content %}
<h1>Renew: {{ book_instance.book.title }}</h1>
<p>Borrower: {{ book_instance.borrower }}</p>
<p {% if book_instance.is_overdue %} class="text-danger"{% endif %}>Due date: {{ book_instance.due_back }}</p>
<form action="" method="post">
{% csrf_token %}
<table>
{{ form.as_table }}
</table>
<input type="submit" value="Submit">
</form>
{% endblock %}
La majeure partie de ce code devrait vous être familière si vous avez suivi les tutoriels précédents.
Nous étendons le template de base et ensuite redéfinissons le block "content". Nous sommes en mesure de référencer {{ book_instance }} (et ses variables), puisqu'il a été passé dans l'objet contexte par la fonction render(), et nous utilisons tout cela pour lister le titre du livre, son emprunteur et la date originale de retour.
Le code du formulaire est relativement simple. Nous déclarons d'abord les balises form, en précisant où le formulaire doit être adressé (action) et la method utilisée pour soumettre les données (ici un "HTTP POST"). Si vous vous rappelez ce qui a été dit en haut de cette page (aperçu sur les Formulaires HTML), une action vide comme ici signifie que les données de formulaire seront postées à nouveau à l'URL actuelle (ce qui est le comportement que nous voulons !). À l'intérieur des balises, nous définissons le bouton submit sur lequel l'utilisateur peut appuyer pour envoyer les données. Le {% csrf_token %} ajouté juste à l'intérieur des balises form est un des éléments de protection utilisés par Django contre les "cross-site forgery" (falsification de requête inter-site).
Note :
Ajoutez le {% csrf_token %} à tout template Django que vous créez et qui utilise POST pour soumettre les données. Cela réduira les risques qu'un utilisateur mal intentionné pirate vos formulaires.
Tout ce qui reste est la variable de template {{ form }}, que nous avons passée au template dans le dictionnaire de contexte. Peut-être sans surprise, quand il est utilisé comme indiqué, il fournit le rendu par défaut de tous les champs de formulaire, y compris leurs labels, widgets et textes d'aide. Voici le rendu :
<tr>
<th><label for="id_renewal_date">Renewal date:</label></th>
<td>
<input
id="id_renewal_date"
name="renewal_date"
type="text"
value="2016-11-08"
required />
<br />
<span class="helptext"
>Enter date between now and 4 weeks (default 3 weeks).</span
>
</td>
</tr>
Note :
Ce n'est peut-être pas évident, car nous n'avons qu'un seul champ, mais, par défaut, chaque champ est défini dans sa propre ligne de tableau. Ce même rendu est fourni si vous référencez la variable de template {{ form.as_table }}.
Si vous aviez entré une date invalide, vous obtiendriez en plus sur la page une liste des erreurs (voir errorlist ci-dessous).
<tr>
<th><label for="id_renewal_date">Renewal date:</label></th>
<td>
<ul class="errorlist">
<li>Invalid date - renewal in past</li>
</ul>
<input
id="id_renewal_date"
name="renewal_date"
type="text"
value="2015-11-08"
required />
<br />
<span class="helptext"
>Enter date between now and 4 weeks (default 3 weeks).</span
>
</td>
</tr>
Autres façons d'utiliser la variable de template du formulaire
Si vous utilisez {{ form.as_table }} comme indiqué ci-dessus, chaque champ est rendu comme une ligne de tableau. Vous pouvez également rendre chaque champ comme un élément de liste (en utilisant {{ form.as_ul }}) ou comme un paragraphe (en utilisant {{ form.as_p }}).
Il est également possible d'avoir un contrôle complet sur le rendu de chaque partie du formulaire, en indexant ses propriétés grâce à la notation pointée. Ainsi, par exemple, nous pouvons accéder à un certain nombre d'éléments distincts pour notre champ renewal_date :
{{ form.renewal_date }}: Le champ complet.{{ form.renewal_date.errors }}: La liste des erreurs.{{ form.renewal_date.id_for_label }}: L'iddu label.{{ form.renewal_date.help_text }}: Le texte d'aide du champ.
Pour plus d'exemples sur la manière de rendre manuellement des formulaires dans des templates, et boucler de manière dynamique sur les champs du template, voyez Utiliser des formulaires > Affichage manuel des champs (Documentation de Django).
Tester la page
Si vous avez accepté le "challenge" dans Django didactique - section 8 : Authentification des utilisateurs et permissions, vous avez une liste de tous les livres empruntés dans la bibliothèque, ce qui n'est visible que pour le staff de la bibliothèque. Nous pouvons ajouter un lien vers notre page de renouvellement après chaque élément, en utilisant le code de template suivant.
{% if perms.catalog.can_mark_returned %}
<a href="{% url 'renew-book-librarian' bookinst.id %}">Renew</a>
{% endif %}
Note :
Souvenez-vous que votre login de test devra avoir la permission "catalog.can_mark_returned" pour pouvoir accéder à la page de renouvellement de livre (utilisez peut-être votre compte superuser).
Vous pouvez aussi construire manuellement une URL de test comme ceci : http://127.0.0.1:8000/catalog/book/<bookinstance_id>/renew/ (un bookinstance_id valide peut être obtenu en naviguant vers une page de détail de livre dans votre bibliothèque, et en copiant le champ id).
À quoi cela ressemble-t-il ?
Si tout a bien marché, le formulaire par défaut ressemblera à ceci :

Le formulaire avec valeur erronée ressemblera à ceci :

La liste de tous les livres avec les liens vers le renouvellement ressemblera à ceci :

ModelForms
Créer une classe en utilisant l'approche décrite ci-dessus est très flexible et vous autorise à créer le type de page de formulaire que vous voulez, et à l'associer à tout type de modèle(s).
Cependant, si vous avez seulement besoin d'un formulaire qui répertorie les champs d'un modèle unique, alors votre modèle définira déjà la plupart des informations requises dans votre formulaire : champs, labels, texte d'aide, etc. Plutôt que de créer à nouveau les définitions du modèle dans votre formulaire, il est plus facile d'utiliser la classe d'aide ModelForm pour créer le formulaire d'après votre modèle. Ce ModelForm peut dès lors être utilisé à l'intérieur de vos vues exactement de la même manière qu'un Form ordinaire.
Un ModelForm basique, contenant le même champ que notre RenewBookForm d'origine, est montré ci-dessous. Tout ce que vous avez à faire pour créer le formulaire, c'est ajouter class Meta avec le model (BookInstance) associé, et une liste des fields du modèle à inclure dans le formulaire.
from django.forms import ModelForm
from catalog.models import BookInstance
class RenewBookModelForm(ModelForm):
class Meta:
model = BookInstance
fields = ['due_back']
Note :
Vous pouvez inclure tous les champs en utilisant fields = '__all__', ou bien utiliser exclude (au lieu de fields) pour préciser les champs à ne pas importer du modèle.
Aucune approche n'est recommandée, car tout nouveau champ ajouté au modèle est automatiquement inclus dans le formulaire (sans considération du développeur de répercussions sécuritaires éventuelles).
Note :
Cela peut ne pas sembler beaucoup plus simple que d'utiliser un simple Form, et ça ne l'est effectivement pas dans ce cas, parce que nous n'avons qu'un seul champ. Cependant, si vous avez beaucoup de champs, cela peut réduire notablement la quantité de code !
Le reste de l'information vient des définitions de champ données par le modèle (par exemple, les labels, les widgets, le texte d'aide, les messages d'erreur). S'ils ne sont pas suffisamment satisfaisants, nous pouvons les réécrire dans notre class Meta, en précisant un dictionnaire contenant le champ à modifier et sa nouvelle valeur. Par exemple, dans ce formulaire, nous pourrions souhaiter, pour notre champ, un label tel que "Renewal date" (plutôt que celui par défaut, basé sur le nom du champ : Due Back), et nous voulons aussi que notre texte d'aide soit spécifique à ce cas d'utilisation. La classe Meta ci-dessous vous montre comment réécrire ces champs, et vous pouvez pareillement définir widgets et error_messages si les valeurs par défaut ne sont pas suffisantes.
class Meta:
model = BookInstance
fields = ['due_back']
labels = {'due_back': _('New renewal date')}
help_texts = {'due_back': _('Enter a date between now and 4 weeks (default 3).')}
Pour ajouter une validation, vous pouvez utiliser la même approche que pour un Form normal : vous définissez une fonction appelée clean_field_name(), et vous levez des exceptions de type ValidationError pour les valeurs non valides. La seule différence par rapport à notre formulaire original, c'est que le champ de modèle est appelé due_back et non "renewal_date". Ce changement est nécessaire, dans la mesure où le champ correspondant dans BookInstance est appelé due_back.
from django.forms import ModelForm
from catalog.models import BookInstance
class RenewBookModelForm(ModelForm):
def clean_due_back(self):
data = self.cleaned_data['due_back']
# Vérifier que la date ne se situe pas dans le passé.
if data < datetime.date.today():
raise ValidationError(_('Invalid date - renewal in past'))
# Vérifier que la date tombe dans le bon intervalle (entre maintenant et dans 4 semaines).
if data > datetime.date.today() + datetime.timedelta(weeks=4):
raise ValidationError(_('Invalid date - renewal more than 4 weeks ahead'))
# N'oubliez pas de toujours renvoyer les données nettoyées.
return data
class Meta:
model = BookInstance
fields = ['due_back']
labels = {'due_back': _('Renewal date')}
help_texts = {'due_back': _('Enter a date between now and 4 weeks (default 3).')}
La classe RenewBookModelForm ci-dessus est maintenant fonctionnellement équivalente à notre RenewBookForm d'origine. Vous pourriez l'importer et l'utiliser partout où vous utilisez RenewBookForm, du moment que vous changez aussi de renewal_date en due_back le nom de variable du formulaire correspondant, comme dans la deuxième déclaration du formulaire : RenewBookModelForm(initial={'due_back': proposed_renewal_date}.
Vues génériques d'édition
L'algorithme de gestion des formulaires que nous avons utilisé ci-dessus, dans notre exemple de vue fonctionnelle, représente un processus extrêmement commun dans les vues destinées à éditer un formulaire. Django abstrait pour vous la plus grande partie de ce processus répétitif (boilerplate) en proposant des vues génériques d'édition pour les vues de création, édition et suppression basées sur des modèles. Ces vues génériques non seulement assument le comportement d'une vue, mais elles créent automatiquement la classe de formulaire (un ModelForm) pour vous à partir du modèle.
Note :
En plus des vues d'édition décrites ici, il existe aussi une classe FormView, qui se tient, en termes de rapport "flexibilité"/"effort codage", à mi-chemin entre notre vue basée sur une fonction et les autres vues génériques. En utilisant FormView, vous avez encore besoin de créer votre Form, mais vous n'avez pas besoin d'implémenter tous les éléments d'une gestion standard de formulaire. À la place, vous n'avez qu'à fournir une implémentation de la fonction qui sera appelée une fois que les données envoyées sont reconnues valides.
Dans cette section, nous allons utiliser des vues génériques d'édition pour créer des pages afin de pouvoir ajouter les fonctionnalités de création, d'édition et de suppression des enregistrements de type Author de notre bibliothèque, fournissant efficacement une réimplémentation basique de certaines parties du site Admin (cela peut être intéressant si vous avez besoin d'offrir une fonctionnalité admin d'une manière plus flexible que ce qui peut être présenté par le site admin).
Vues
Ouvrez le fichier vue (locallibrary/catalog/views.py) et ajoutez le bloc de code suivant à la fin :
from django.views.generic.edit import CreateView, UpdateView, DeleteView
from django.urls import reverse_lazy
from catalog.models import Author
class AuthorCreate(CreateView):
model = Author
fields = ['first_name', 'last_name', 'date_of_birth', 'date_of_death']
initial = {'date_of_death': '11/06/2020'}
class AuthorUpdate(UpdateView):
model = Author
fields = '__all__' # Non recommandé (problème potentiel de sécurité si on ajoute d'autres champs)
class AuthorDelete(DeleteView):
model = Author
success_url = reverse_lazy('authors')
Comme vous pouvez le voir, pour les vues "créer", "modifier" et "supprimer", vous avez besoin de dériver respectivement des vues génériques CreateView, UpdateView, et DeleteView, et de définir ensuite le modèle associé.
Pour les cas "créer" et "modifier", vous devez aussi préciser les champs à afficher dans le formulaire (en utilisant la même syntaxe que pour la classe ModelForm). Dans ce cas, nous montrons à la fois la syntaxe pour afficher "tous" les champs, et comment vous pouvez les lister un par un. Vous pouvez aussi spécifier les valeurs initiales pour chacun des champs en utilisant un dictionnaire de paires nom_du_champ/valeur (ici nous définissons arbitrairement la date de mort, uniquement dans un but de démonstration — sans doute voudrez-vous l'enlever !). Par défaut, ces vues vont rediriger en cas de succès vers une page affichant l'élément nouvellement créé ou modifié, ce qui, dans notre cas, sera la vue "détail" d'un auteur, créée dans un précédent tutoriel. Vous pouvez spécifier un autre lieu de redirection en déclarant explicitement le paramètre success_url (comme indiqué dans la classe AuthorDelete).
La classe AuthorDelete ne requiert pas l'affichage d'aucun champ, aussi n'ont-ils pas besoin d'être précisés. Par contre, il vous faut bien spécifier la success_url, car Django n'a pas de valeur par défaut pour cela. Dans ce cas, nous utilisons la fonction reverse_lazy() pour rediriger vers notre liste d'auteurs après qu'un auteur a été supprimé. reverse_lazy() est une version de reverse() exécutée mollement ("lazily"), que nous utilisons ici parce que nous fournissons une URL à un attribut de vue basée sur une classe.
Templates
Les vues "créer" et "modifier" utilisent le même template par défaut, lequel sera nommé d'après votre modèle : model_name_form.html (vous pouvez changer le suffixe en autre chose que _form en utilisant le champ template_name_suffix dans votre vue, par exemple, template_name_suffix = '_other_suffix').
Créez le fichier de template locallibrary/catalog/templates/catalog/author_form.html et copiez-y le texte suivant.
{% extends "base_generic.html" %}
{% block content %}
<form action="" method="post">
{% csrf_token %}
<table>
{{ form.as_table }}
</table>
<input type="submit" value="Submit">
</form>
{% endblock %}
Ce formulaire est semblable à nos formulaires précédents et affiche les champs en utilisant un tableau. Notez aussi comment nous déclarons à nouveau le {% csrf_token %} pour nous assurer que nos formulaires résisteront à d'éventuelles attaques par CSRF (Cross-Site Request Forgery).
La vue "supprimer" s'attend à trouver un template avec un nom au format model_name_confirm_delete.html (de nouveau, vous pouvez changer le suffixe en utilisant template_name_suffix dans votre vue). Créez le fichier de template locallibrary/catalog/templates/catalog/author_confirm_delete.html et copiez-y le texte suivant.
{% extends "base_generic.html" %}
{% block content %}
<h1>Delete Author</h1>
<p>Are you sure you want to delete the author: {{ author }}?</p>
<form action="" method="POST">
{% csrf_token %}
<input type="submit" value="Yes, delete." />
</form>
{% endblock %}
Configurations d'URL
Ouvrez votre fichier de configuration d'URL (locallibrary/catalog/urls.py) et ajoutez-y à la fin la configuration suivante :
urlpatterns += [
path('author/create/', views.AuthorCreate.as_view(), name='author-create'),
path('author/<int:pk>/update/', views.AuthorUpdate.as_view(), name='author-update'),
path('author/<int:pk>/delete/', views.AuthorDelete.as_view(), name='author-delete'),
]
Il n'y a rien de particulièrement nouveau ici ! Vous pouvez voir que les vues sont des classes, et doivent dès lors être appelée via .as_view(), et vous devriez être capable de reconnaître les motifs d'URL dans chaque cas. Nous devons utiliser pk comme nom pour la valeur de nos clés primaires capturées, car c'est le nom de paramètre attendu par les classes de vue.
Les pages de création, modification et suppression d'auteur sont maintenant prêtes à être testées (nous ne nous mettons pas en peine pour cette fois, bien que vous puissiez le faire si vous le souhaiter, de les accrocher dans la barre latérale du site).
Note :
Les utilisateurs observateurs auront remarqué que nous n'avons rien fait pour empêcher les utilisateurs non autorisés d'accéder à ces pages ! Nous laissons cela comme exercice pour vous (suggestion : vous pourriez utiliser le PermissionRequiredMixin, et soit créer une nouvelle permission, soit réutiliser notre permission can_mark_returned).
Test de la page
Tout d'abord, connectez-vous au site avec un compte ayant les permissions que vous avez définies comme nécessaires pour accéder aux pages d'édition d'auteur.
Ensuite, naviguez à la page de création d'auteur, http://127.0.0.1:8000/catalog/author/create/, ce qui devrait ressembler à la capture d'écran ci-dessous.

Entrez des valeurs pour les champs et ensuite cliquez sur Submit pour sauvegarder l'enregistrement de cet auteur. Vous devriez maintenant être conduit à une vue "détail" pour votre nouvel auteur, avec une URL du genre http://127.0.0.1:8000/catalog/author/10.
Vous pouvez tester l'édition d'un enregistrement en ajoutant /update/ à la fin de l'URL "détail" (par exemple, http://127.0.0.1:8000/catalog/author/10/update/). Nous ne mettons pas de capture d'écran, car c'est à peu près la même chose que la page "create".
Enfin, nous pouvons effacer l'enregistrement en ajoutant "delete" à la fin de l'URL de détail (par exemple, http://127.0.0.1:8000/catalog/author/10/delete/). Django devrait vous afficher la page de suppression montrée ci-dessous. Cliquez sur "Yes, delete" pour supprimer l'enregistrement et être reconduit à la liste des auteurs.

Mettez-vous au défi
Créez des formulaires pour créer, modifier et effacer des enregistrements de type Book. Vous pouvez utiliser exactement la même structure que pour les Authors. Si votre template book_form.html est simplement copié-renommé à partir du template author_form.html, alors la nouvelle page "create book" va ressembler à quelque chose comme ceci :

Résumé
Créer et gérer des formulaires peut être un processus compliqué ! Django le rend bien plus aisé en fournissant des mécanismes de programmation pour déclarer, rendre et valider des formulaires. Django fournit de plus des vues génériques d'édition de formulaires, qui peuvent faire presque tout le travail si vous voulez définir des pages pour créer, modifier et supprimer des enregistrements associés à une instance d'un modèle unique.
Il y a bien d'autres choses qui peuvent être faites avec les formulaires (regardez notre liste Voir aussi ci-dessous), mais vous devez être maintenant en mesure de comprendre comment ajouter des formulaires basiques et un code de gestion de formulaire à vos propres sites web.
Voir aussi
- Utilisation des formulaires (Documentation de Django)
- Écriture de votre première application Django, 4e partie (Documentation de Django)
- L'API des formulaires (Documentation de Django)
- Champs de formulaires (Documentation de Django)
- Les formulaires et la validation des champs (Documentation de Django)
- Gestion de formulaires avec les vues fondées sur les classes (Documentation de Django)
- Création de formulaires à partir de modèles (Documentation de Django)
- Vues génériques d'édition (Documentation de Django)